Найдено результатов: 99
Sql Select First Row

SQL : Oracle SQL - Select First n Distinct Rows

Практический курс по SQL для начинающих - #2 Базовые SELECT запросы

SQL: создаем запросы на выборку (SELECT) в Microsoft Access

MS SQL Server. Инструкция Select. 01. Предложение Select.mp4

MONTAGEM DIREÇÃO

#8 - SQL DELETE, UPDATE SET, INSERT INTO SELECT. Практика SQL

CTE SQL. Принцип работы

SQL Базовый №2. Простые операции, SELECT

bWAPP SQL Injection (GET Select) | (Low,Medium,High)

Python база данных SQLITE 3 Создание таблиц, sql запросы INSERT, SELECT, UPDATE, DELETE

SQL для начинающих. Оператор SELECT WHERE

#7 - SQL вложенные запросы в EXISTS, IN, FROM, SELECT. Практика SQL

Sql Select Command / How to use SQL Select Statement in Open Office Base (I.T Skill Course 402)

SQL with DBeaver: How to use SELECT Statement

SQL для начинающих. SQL запрос SELECT ORDER BY LIMIT. Количество строк при выборке из базы данных

SQL SELECT TOP MYSQL LIMIT

SQL : How to select records close to one in SQL?

SQL Операторы select, from и where

SQL запросы (SELECT FROM)

SQL : SQL query normalize multiple row values into one row one column field

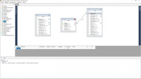
Build Your First SQL SELECT Query Visually with Active Query Builder | Softwarelead for AQB

SQL Базовый №2. Простые операции, SELECT

Структура запросов SQL. Select. Лекция 1

How to Use Select Top in SQL Server