Найдено результатов: 99
Rivals Codes 2025

⭐️Новые⭐️ ВСЕ РАБОЧИЕ КОДЫ для Rivals Март 2025 - Roblox Rivals C

😨ВСЕ РАБОЧИЕ КОДЫ В RIVALS в Роблокс! Промокоды в Ривалс roblox!

💀 ТУТОР КАК ВВОДИТЬ КОДЫ В RIVALS ИЛИ СОПЕРНИКИ

ох rivals . Top 1 controller player on rutube

Коды Rivals Роблокс - Все Новые Коды Ривалс Roblox (Роблокс С

Код 3 | Code 3 (2025)

Коды Rivals - Новые Коды Roblox Соперники

ROBLOX|RIVALS Сделали платинум 2 ходику😎!

RIVALS | ROBLOX

ривалс

плис донат коды на 2025 год

ROBLOX|RIVALS. Стрим❤️.

Rivals|Roblox

RIVALS С Rivals-имба! (типо калаб)

Все новые коды! Коды Rivals Роблокс - Все Новые Коды Ривал

Rivals Fake account!

Rivals!

Код 3 (2025) | Code 3 (Дубляж)

Rivals

ROBLOX|RIVALS 1 V 1🥱.

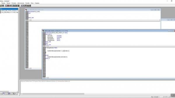
«2 WORD в REAL» в CoDeSys V2.3 (SysLibMem)

Rivals/Roblox обычное 1v1

ЛУЧШИЕ Оружия В Rivals!😮 (Top 5 Weapons In Rivals!)

rivals