Найдено результатов: 99
Processor Explorer

Process Explorer

Using Process Explorer

Process Explorer

Process Explorer

Process Explorer

Skyray Explorer 5000 - обзор анализатора металлов

Ford explorer 5, обзор и отзыв владельца.

Explorers

Explorers Full Version

Ford Explorer (5G). Подробный обзор от реального владельца.

Explorers by RobTop

Браузер 360 Extreme Explorer для Windows XP в 2019 году (обзор)

03-1. OPC Explorer - обзор всех основных возможностей

How to Blur Your Windows Explorer ( Transparent Explorer )

Explorers 100% Demon полное прохождение

Где находится internet explorer

Planet Explorers 0.82 - Как строить в билдере | гайд по билдеру

Explore Q LED 4K Quantum processor

INTEX Explorer K2 прва проба

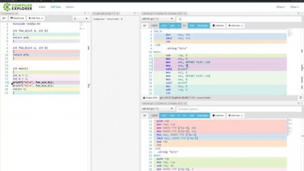
Оптимизируй! Изучай! Compiler Explorer. Краткий обзор

Explore the KitchenAid 13 Cup Food Processor with Dicing Kit

Es File Explorer Pro | Es File Explorer Pro Free Downloads | Hindi Video..

Оптимизируй! Изучай! Compiler Explorer. Краткий обзор

Проверяем монеты с помощью Explorer SE Pro
Что ищут еще по теме: