Найдено результатов: 100
Code Anime Card Class

Claude Code за 10 минут: Полный гид для новичков!

Anime Saimin Class

Anime card collecthion

Топ ЭТТИ аниме где плохая девушка влюбляется в ГГ | Аниме романтика

Honey Select 2 Cards - Anime Pack ( Full Install )

Аниме Где ГГ Попал В Мир Героем I Все Серии Подряд I Аниме Марафон

Учитель-мизантроп в классе нелюдей 1 серия (аниме-сериал, 2026)

Аниме Где ГГ Самый Сильный Маг в День Пробуждения . Все Серии Подряд

Учитель-мизантроп в классе нелюдей 5 серия (аниме-сериал, 2026)

sexy anime

Семья шпиона — Код: Белый (аниме, 2023)

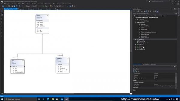
Generate Class Diagram From C# Code Visual Studio 2015

How to Create a Card Game in Java (Uno) Part 1 - Card Class (Code Clique)

РУМИ НОВЫЙ УЧИТЕЛЬ! KPop Demon Hunters анимации

Топ 10 этти-аниме на грани с хентаем +18

Что вы здесь делаете, учитель? | Nande Koko ni Sensei ga!? - Аниме Обзор 16+

Аниме Школьник Попадает В Другой Мир И Получает Темную Силу | АНИМЕ МАРАФОН

В команде героя была милая девушка, так что я признался ей 1 серия (аниме-сериал, 2026)

Волшебник Кунон всё видит 7 серия (аниме-сериал, 2026)

РУМИ ВЛЮБИЛАСЬ В ДЖИНУ! KPop Demon Hunters анимации

Код Гиас: Восставший Лелуш — Восстание (аниме, 2018)

ДЖИНУ НОВЫЙ УЧИТЕЛЬ! KPop Demon Hunters анимации

Аниме Где Гг Умирает И Перерождается В Другом Мире / Аниме Марафон

Uno Card Game in Java Part 3 - Deck Class (Code Clique)
Что ищут еще по теме: