Найдено результатов: 100
Cisco Webex Codec Plus Ttc7-25

Блокировка доступа Cisco Packet Tracer к интернету для возможности запуска без аккаунта Cisco

Cisco Packet Tracer - установка

Webasto TTC test

Урок 2 Cisco Packet Tracer. Объединяем компьютеры в сеть при помощи коммутатора

Установка Cisco Packet Tracer

Настройка SSH Cisco

Новый курс Cisco. Прямой и перекрестный Ethernet кабель, в чем отличия

CODESYS Tutorial - SoftMotion CNC using Gcode from NC file

how to configure Web Server in cisco packet tracer (HTTP)

Нужен для удовольствия от реза! Spyderco Bodacious #edc #tactical #blade #unboxing #fishing #hunting

Cisco Webex Room Kit Plus - Первый старт

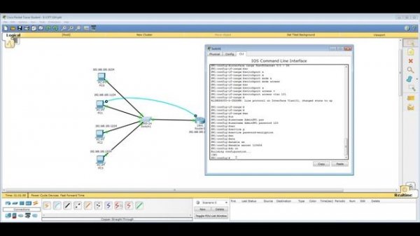
Урок 6 Cisco Packet Tracer. Настройка протокола SSH для доступа на «чистый» коммутатор

How to ping in Cisco Packet Tracer

Phim S.e.x Jav | Bố Già Kui To Xơi cô con dâu xinh đẹp mọng nước

Настройка пароля на Cisco и Telnet. Шаг 2

Знакомство с программным интерфейсом и устройствами Cisco Packet Tracer

Tanix w2 4/32 /// Ютуб в конце

Пример настройки TELNET на коммутаторах Cisco в среде Cisco Packet Tracer.

Cisco SG250 Initial Setup (webgui)

3. Программирование ПЛК CoDeSys 3.5 | Насосы ИВ | Частотно-каскадное управление

??2 УРОК. Полный обзор сервиса Cisco Webex Meetings

Cisco Webex Room Kit Mini - unboxing

Stream #9 Базовая настройка CISCO SG500-52 IP, VLANS

PICOOC! Умные весы! Распаковка! Функции. Возможности!
Что ищут еще по теме: