Найдено результатов: 97
It Informer

Modifier keys RATAN AGARWAL IT INFORMER

Информатор (2025) / Jeongbowon / Informant

Sherali Jo`rayev Birinchi muhabbatim karaoke

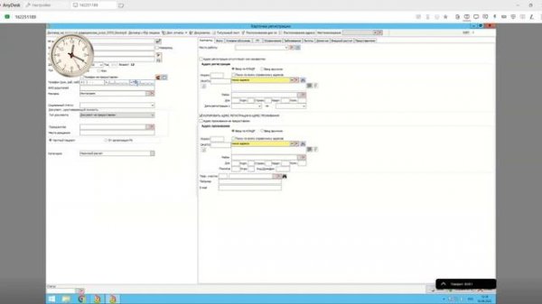
Видео-урок работа администратора с расписанием в ИНФОКЛИНИКЕ (Часть 1)

CS GO mobile

15 October 2023

Main Method in java

Snow - Informer (Video Mix)

ЗАРАЖЁННОЕ НЕБО - Аниматор (ПЕСНЯ КЛИП The infected sky)

Падение драгметаллов, акции золотодобытчиков. Ожидания по ставке: влияние на рынок. IT-сектор

Mylиne Farmer - Appelle mon numйro

One Hour Best of PewDiePie Funny Montage

Ява 350.634.7 Сборка часть №2
![Tardigrade Inferno - We are number One [СПб]](https://pic.rtbcdn.ru/video/2025-01-18/63/82/638218e05b2fdb60f5fe689bafb3ba8a.jpg?width=640)
Tardigrade Inferno - We are number One [СПб]

Самые первые рекламы infon

GANGBANG CHALLENGE - JEJE MERIDA (ORIGINAL)

Sonic 1 sms remake Boss Rush (tails)

ОХОТА НА ОЛЕНЯ ! God of War PC #2

My top 20 pulls from 2020.

Talking Tom Cat Colors Reaction Compilation HD

Automatic Reference Counting

Эмулятор java игр

Hogi Pyaar Ki Jeet Hindi Af Somali

Tokens in Java (Part - 1) (Integer Literals)