Найдено результатов: 100
Data Science Python Loginom

Реализация линейной регрессии в Loginom

Реализация логистической регрессии в Loginom

Реализация корреляционного и факторного анализа в Loginom

Реализация нейросетевого классификатора в Loginom

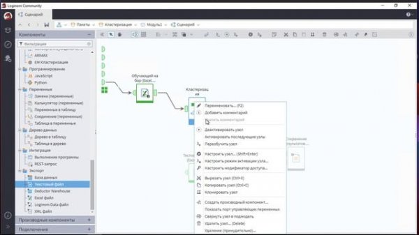
Реализация кластеризации в Loginom

Реализация нейросетевого регрессора в Loginom

Введение в Python.

Подмодели в Loginom

Работа с Excel в Python Pandas. Анализ данных для Data Science. #математика #python #datascience

Learn Data Science with Python in 2023: Full Course for Absolute Beginners #DataScience #Python

Часть 1 Учим python за 7 часов! Уроки Python Полный курс обучения программированию на python с нуля

Python для Data Science: от основ языка до анализа данных и искусственного интеллекта

Python / Как сделать игру на Python с нуля

Машинное обучение из Python в Loginom

Анализ датасета с использованием подмоделей

Что такое Data Science?

Анализ данных в Data Science: знакомимся с Python

1. Анализ данных на Python. Исследование покупателей #dataanalytics #python #пайтон #datascience

Градиентный бустинг с нуля на Python / Data Science

Уроки Python с нуля / #1 – Программирование на Питон для начинающих

Data Science / python/Pandas -17 /Machine Learning Full Course

Python в Data Science. Интенсив по Data Science

Python в Data Science. Интенсив по анализу данных

Python for Data Science - Doing Math with Python