Найдено результатов: 100
Code Anime Card Class

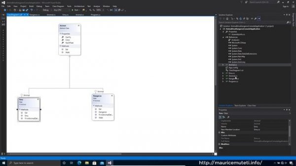
How To Generate Class Diagram From C# Code

Код Гиас: Восставший Лелуш - сезон 2 серия 10 / Code Geass: Hangyaku no Lelouch

Дочь короля демонов слишком добрая! 1 серия (аниме-сериал, 2026)

Маг воды 10 серия (аниме-сериал, 2025)

Аниме Где Сильнейший ГГ в Другом Мире | Аниме все серии подряд

Hentai Anime 18+

Аниме: "Хельсинг" Все серии подряд |Аниме марафон

Эта фарфоровая кукла влюбилась 10 серия (аниме-сериал, 2022)

roblox id code (anime only :P

Дорохедоро 5 серия «Кайман в стране магов» (аниме-сериал, 2020)

Непринуждённая жизнь в другом мире экс-кандидата в герои 9 серия (аниме-сериал, 2024)

Simple Memory Card Game In JavaScript With Source Code | Source Code & Projects

Дочь короля демонов слишком добрая! 3 серия (аниме-сериал, 2026)

Fat Anime Girls #1 | Жирные аниме девушки

Старшая школа DxD 1 сезон 12 серия «Я пришёл, чтобы сдержать обещание!» (аниме-сериал, 2012)

Дочь короля демонов слишком добрая! 7 серия (аниме-сериал, 2026)

ANIME CARD GAMES! - UwU - TCG History
![Code and Math Corrections - Let's Make a Physics Engine [10]](https://pic.rtbcdn.ru/video/8e/61/8e613e6c9179ff884040653534452f0d.jpg?width=640)
Code and Math Corrections - Let's Make a Physics Engine [10]

VIPKID MOCK CLASS TWO: MEMORY CARD GAME

Все рабочие коды Anime Card Clash! КодыAnime Card Clash (Аниме Кард К?

Баскетбол Куроко 1 сезон 10 серия (аниме-сериал, 2012)

*CHRISTMAS* ALL WORKING CODES FOR ANIME ADVENTURES 2022 DECEMBER! ROBLOX ANIME ADVENTURES CODES

Аниме школьник получил силу богов | Все серии подряд

Дочь короля демонов слишком добрая! 5 серия (аниме-сериал, 2026)
Что ищут еще по теме: