Найдено результатов: 100
Elemental Explorers

FORD EXPLORER 2008 В ОТЛИЧНОМ СОСТОЯНИИ. GLOBALAUTO

Best File Explorer For Mi Tv | Fx File Explorer Android Tv

Copy of Jamis 2016 Explorer 2 step thru

2022 Ford Explorer ST-Line

2017 Ford Explorer Police Interceptor Utility stock 10280

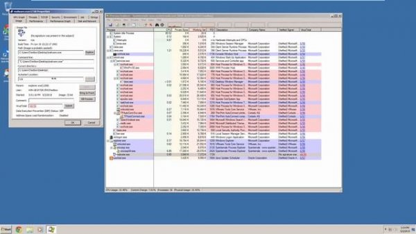
What Is?: Process Explorer?

приостонавливаем explorer

Ford Explorer Police Interceptor

Solid Explorer - File Manager.

Explora Journeys - Explora I Full Ship Tour

Pirate Metal | Elemental Oceans | Drinking, Gaming, Exploring Playlist | Iron Straw Inc

Ford Explorer

Noob Experiment - Season 1 (all episodes).mp4

Extra Income Explorer

Tablacus Explorer 15.6.16 Free

Ford Explorer Аксессуары

Explorando el Futuro De La Nueva Ford Explorer 2024

explorers ,by MathisCreator

FORD, Explorer, 1997, XLT AWD V6 www.soloautos.mx

Предохранители в MET EXPLORER 800 и MET EXPLORER 450

RRT Explorer 2.0 - CAN Communication with MCD EPOS

Ford Explorer

Ледниковый период: Столкновение неизбежно | Ice Age: Collision Course (2016)

2002 Ford Explorer Commercial USA