Найдено результатов: 99
Data Analyst

Яндекс Практикум "Data analyst" часть 4

Роль Аналитик DWH: задачи и инструменты // Демо-занятие курса «Data Warehouse Analyst»

Как найти работу за границей IT-специалисту? Разбор карьерной стратегии Data Analyst и Java Dev 🔥

Кем я работаю и Как я стала Data Analyst

Data Analyst EDL Program - Tableau | Day -2 |ExcelR

Яндекс Практикум "Sql data analyst" часть 1

Вig data: о технологии, которая меняет мир и уничтожает приватность за 5 минут

Most Frequently Asked SQL Interview Questions | Data Analyst Preparation | SQL Q&A

Solving a Real Snapchat SQL Data Analyst Interview Question

#7 Connecting Database & Power Query | Data Analyst: Python, Power BI, Tablue, SQL

Data Analyst Resume | Reviewing My Resume! | Fortune 500 Data Analyst

Exploring Sales Data in SQL and Tableau | RFM Analysis in SQL | Data Analyst Projects | SQL Project

#9 What is Tablue | Data Analyst: Python, Power BI, Tablue, SQL

Машинное обучение в продуктовой аналитике - Акмарал Калманбаева | Data Analyst Kolesa Group

Build Perfect Data Analyst Portfolio (FASTEST Way)

Data Analytics Hindi Full Course 2024 | Exploratory Data Analysis (EDA) | Part 15 | Top VarSity

? EXCEL Data Analyst ? Power Query - Power Pivot - Pivot Charts

Сериал Аббатство Даунтон – 1 сезон 1 серия / Downton Abbey

Data Analyst: Power BI - Power Pivot - PowerQuery - PivotChart - DAX

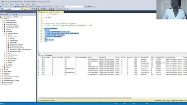
Data Analyst Portfolio Project - SQL | Step-by-Step Guide From SQL Database to Interactive Dashboar

Главные профессии в ИИ - Data Science, Data Analyst, Data Engineer | Академия ИИ

Основные ОТЛИЧИЯ DATA ENGINEER, DATA SCIENTIST и DATA ANALYST

Чем отличаются ML engineer, data analyst, data engineer и data scientist | Викто

Рено Дастер это должен знать каждый дастеровод