Найдено результатов: 100
Mysql Developer

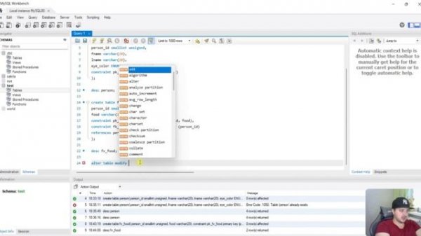
How to drop or disable Auto Increment Property of column in MySQL Table - MySQL Developer Tutorial

Developer tools built-in dbForge Studio for MySQL

How to connect MySQL to Oracle SQL developer

SQL Developer - Adding the JDBC driver for MySQL connection (Windows 10)

FOSDEM 2015 - Developer Room - Mysql And Friends - Ysql Nosql.mp4

PL/SQL DEVELOPER

sql developer java error

MySQL Урок 3 Создание и работа с таблицами MySQL
![Conectar Java con Mysql, Oracle y SQL Server [Base de datos] [Codigo] [Crazy-Developers]](https://pic.rtbcdn.ru/video/3a/b7/3ab7bf289ec50955ddb9d8126bdcc528.jpg?width=640)
Conectar Java con Mysql, Oracle y SQL Server [Base de datos] [Codigo] [Crazy-Developers]

SQL For Web Developers - Complete Database Course Part 1

SQL For Web Developers - Complete Database Course Part 2

Новые направления и технологии современных СУБД. ПРАКТИКА 1b - Учимся работать с SQL Developer

#10 Связи между таблицами в phpMyAdmin на MySQL, Базы данных MySQL

Что такое СУБД MySQL? Курс MySQL Базовый. Урок 1

Солнечный трекер на arduino

Develop MySQL Databases with Database Projects feature of dbForge Studio for MySQL

Developing NodeJS Applications with MySQL 8.0

MySQL Installation and Setup for C++ Development on Visual Studio

Уроки MySQL | Введение. Как подключить базу данных

Introduction to PHP & MySQL Web Development

MySQL данные, подключение luckperms к mysql

Как правильно установить MySQL

Хранимые процедуры и функции в MySQL

How to Create Simple EER diagram in MySQL Workbench
Что ищут еще по теме: